UML в SILA Union: ключевой инструмент для эффективного проектирования бизнеса и ИТ
UML (Unified Modeling Language) — это стандартный язык графического моделирования, который помогает визуализировать, проектировать и документировать информационные системы. Его ключевая особенность — широкая применимость: UML используется не только в IT-сфере, но и в бизнес-аналитике, разработке клиентского пути и при описании процессов.
В SILA Union — цифровой платформе для комплексного проектирования бизнес-архитектуры, ИТ-архитектуры и моделирования процессов — UML играет важную роль, обеспечивая:
– Единый язык коммуникации между заказчиками, аналитиками и разработчиками, исключая риски недопонимания.
– Визуализацию сложных структур, что упрощает проектирование и оптимизацию бизнес-процессов.
– Гибкость и масштабируемость — UML не привязан к конкретному языку программирования и особенно эффективен при использовании объектно-ориентированного подхода.
– Автоматизацию документирования, что ускоряет разработку и снижает риски ошибок.
Благодаря использованию диаграмм UML, пользователи SILA Union получают мощный инструмент для системного анализа, проектирования цифровых решений и оптимизации организационных процессов.
Итак, в этой статье мы разберем:
– 12 типов UML-диаграмм, доступных в SILA Union, и их применение в бизнес- и ИТ-моделировании.
– Практические примеры создания диаграмм с пошаговыми инструкциями и наглядными схемами в системе SILA Union.
Узнайте, как с помощью UML в SILA Union можно превратить сложные архитектурные задачи в понятные и управляемые модели.
Типы UML-диаграмм в SILA Union
В SILA Union представлены 12 диаграмм, которые выполняют разные задачи. Одни - описывают структуру системы, другие - поведение, третьи - взаимодействие компонентов (см. рис. 1-2).

Рисунок 1. Список диаграмм, представленных в SILA Union (1)

Рисунок 2. Список диаграмм, представленных в SILA Union (2)
Рассмотрим более подробно.
Структурные диаграммы
Структурные диаграммы отражают статическую архитектуру системы, показывая ее компоненты и их взаимосвязи. К ним относятся:
1) Диаграмма классов (Class Diagram) является наиболее распространённой диаграммой UML, отображающей структуру системы через классы, их атрибуты, методы и связи (ассоциации, наследование, агрегацию, композицию). Используется на этапе проектирования объектов прикладной системы или ее компонента.
2) Диаграмма объектов (Object Diagram) показывает конкретные экземпляры классов (объекты) и их связи в определенный момент времени. Полезна для демонстрации состояния системы во время выполнения какого-либо процесса.
3) Диаграмма компонентов (Component Diagram) отображает физические компоненты системы (библиотеки, модули, исполняемые файлы) и их зависимости. Помогает наглядно отобразить архитектуру ПО.
4) Диаграмма композитной структуры (Composite Structure Diagram) демонстрирует внутреннюю структуру класса и включает интеграционные компоненты (порты и соединители). Используется для сложных систем, где нужно показать взаимодействие составных элементов.
5) Диаграмма развертывания (Deployment Diagram) показывает физическое размещение компонентов на серверах, процессорах и других физических компонентах. Важна для систем, работающих в распределенной среде, используется для визуализации автоматизированных процессов.
6) Диаграмма пакетов (Package Diagram) группирует связанные элементы (классы, интерфейсы) в пакеты, упрощая представление сложных систем. Используется для организации кода и модульности.
Поведенческие диаграммы
Поведенческие диаграммы унифицированного языка моделирования отвечают за отображение системы в динамике – то, как объекты взаимодействуют, меняют состояние и выполняют процессы. Они помогают визуализировать сценарии использования системы (как пользователи с ней работают), последовательность действий (алгоритмы, бизнес-процессы), изменение состояний объектов (например, жизненный цикл заказа) и взаимодействие компонентов (кто, кому и какие сообщения отправляет).
1) Диаграмма прецедентов (Use Case Diagram) описывает функциональность системы с точки зрения пользователя (акторов). Включает сценарии использования (use cases) и их взаимосвязи (включение, расширение, обобщение).
2) Диаграмма активностей (Activity Diagram) – блок-схема, показывающая последовательность действий в процессе или алгоритме. Может включать ветвления, параллельные потоки и потоки данных.
3) Диаграмма состояний (State Machine Diagram) отображает жизненный цикл объекта, показывая, как он переходит между состояниями в ответ на события.
Диаграммы взаимодействия
Диаграммы взаимодействия (частный случай поведенческих) отвечают на вопрос: «Кто с кем и как обменивается данными?»
1) Диаграмма последовательностей (Sequence Diagram) показывает взаимодействие объектов в виде временной последовательности сообщений. Акцент на порядке вызовов методов. Активно используется для моделирования интеграционного взаимодействия.
2) Диаграмма коммуникаций (Communication Diagram, ранее Collaboration Diagram) аналогична sequence diagram, но делает упор на структуру связей между объектами, а не на временную последовательность.
3) Временная диаграмма (Timing Diagram) специализированный вид диаграмм, показывающий изменение состояний объектов с привязкой к временной шкале. Полезна для отображения системы в реальном времени.
4) Диаграмма обзора взаимодействия (Interaction Overview Diagram) комбинирует элементы диаграммы активностей и диаграммы последовательностей, предоставляя высокоуровневый обзор сложных сценариев взаимодействия.
Каждая диаграмма служит своей цели и применяется на разных этапах проектирования, от анализа требований до детальной реализации.
Как создать UML-диаграммы в SILA Union: примеры и описание
Рассмотрим более подробно наиболее часто используемые диаграммы и их работу в SILA Union.
Диаграмма классов
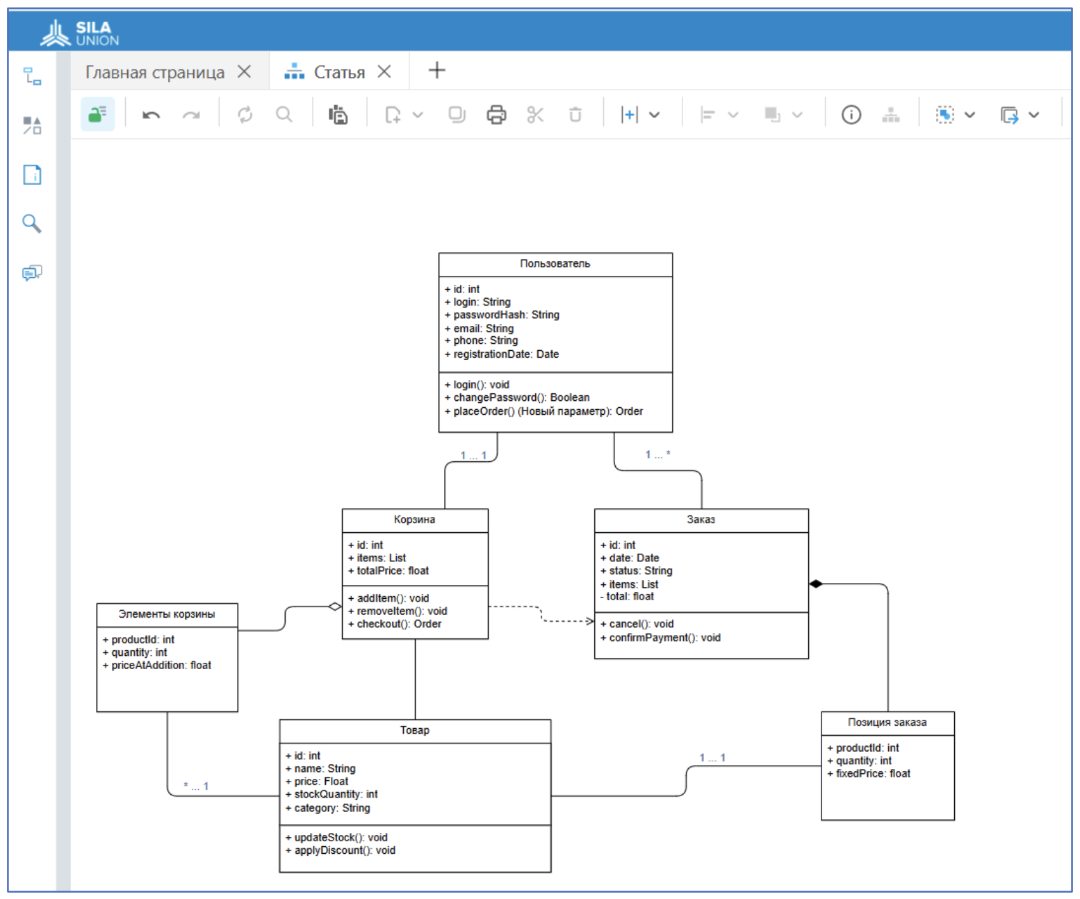
Когда нужно объяснить, из каких «деталей» состоит программа, используют диаграмму классов. Она показывает сущности, их свойства и связи. Например, в интернет-магазине будут классы «Товар», «Корзина», «Пользователь», «Заказ» - с полями вроде «цена» или «количество» и методами типа «добавить в корзину». Это основа для проектирования базы данных и написания кода. Без нее легко запутаться, какие данные, где хранятся и как они связаны.
Класс – это шаблон для создания объектов, описывающий их структуру и поведение. Он содержит имя, свойства (переменные, характеризующие класс) и методы (действия, которые класс может выполнять), и также является шаблоном для создания объекта (см. рис. 3-6).
Атрибуты – это данные, которые хранит объект.
Методы – это действия, которые может выполнять объект.
Создадим данный пример в SILA Union. Для начала необходимо создать классы (см. рис. 3)

Рисунок 3. Изображение пустого класса (реализовано в SILA Union на примере содержания диаграммы классов)
Объект, в свою очередь – конкретный экземпляр, изображаемый как класс, но включающий имя объекта и класса.

Рисунок 4. Изменение названия класса в SILA Union

Рисунок 5. Созданные классы в SILA Union
Объекты на диаграмме требуют имени, свойств и методов, поэтому их нужно добавить в сущности.

Рисунок 6. Переход в свойства класса в SILA Union

Рисунок 7. Свойства класса (реализация в SILA Union)
Методы необходимо заполнить также, как и свойства класса.

Рисунок 8. Методы класса (реализация в SILA Union)
После заполнения всех свойств и методов, диаграмма будет выглядеть так, как на рисунке 9.

Рисунок 9. Готовые объекты с методами и свойствами в SILA Union
Далее необходимо провести связи между объектами. Ассоциативные связи представляют собой базовые отношения между классами, показывающие, как объекты одного класса взаимодействуют с объектами другого. В описываемой нами системе пользователь обязательно имеет корзину, что отражается связью один к одному между классами User и Cart. Это означает, что каждый экземпляр User содержит ровно один экземпляр Cart, и наоборот - каждая корзина принадлежит строго одному пользователю. Такая связь реализуется в коде через хранение ссылки на корзину в объекте пользователя, либо через внешний ключ в базе данных, если речь идет о реляционной модели.
Отношение между Пользователем (User) и Заказом (Order) демонстрирует более сложный случай ассоциации – один ко многим. Один пользователь может создавать неограниченное количество заказов, в то время как каждый конкретный заказ принадлежит только одному пользователю. В реализации это обычно выражается списком заказов в классе User или, что более правильно с точки зрения проектирования, через отдельный репозиторий заказов, который может запрашивать все заказы определенного пользователя по его идентификатору (см. рис. 10).

Рисунок 10. Пример связи «Ассоциация» в SILA Union
Агрегация и композиция представляют собой особые виды ассоциаций, описывающие отношения «часть-целое». В случае агрегации между Корзиной (Cart) и Элементами корзины (CartItem), мы имеем более слабую связь - корзина содержит элементы корзины, но эти элементы могут существовать независимо. Например, при удалении корзины мы можем сохранить информацию о содержавшихся в ней товарах для аналитики. В реализации это может выражаться тем, что CartItem хранит идентификатор корзины, но не удаляется каскадно при удалении самой корзины (см. рис. 11).

Рисунок 11. Пример связи «Агрегация» в SILA Union
Напротив, связь между Заказом (Order) и Позицией заказа (OrderItem) является композицией – более строгим вариантом агрегации. В этом случае позиции заказа не имеют смысла без самого заказа и должны удаляться вместе с ним. Это отражает бизнес-логику: после удаления заказа информация о его составных частях больше не нужна. В реляционных базах данных это обычно реализуется через каскадное удаление, а в объектной модели - через жесткое управление жизненным циклом OrderItem объектом Order (см. рис. 12).

Рисунок 12. Пример связи «Композиция» в SILA Union
Зависимости в нашей системе показывают временные связи между классами. Например, класс Корзина (Cart) зависит от Заказа (Order). Order не является частью Cart, но формируется на ее основе. После создания заказа корзина обычно очищается, и связь между ними становится неактуальной. В коде это может выражаться передачей объекта Order в метод addItem() класса Cart, без постоянного хранения ссылки (см. рис. 13).

Рисунок 13. Пример связи «Зависимость» в SILA Union
Все эти связи в совокупности образуют целостную картину взаимодействия объектов в системе, где каждый тип отношений выбран в соответствии с бизнес-логикой и требованиями к сохранности данных. Правильное отражение этих связей на диаграмме классов позволяет разработчикам создать эффективную объектную модель, которая затем точно трансформируется в структуру базы данных и систему взаимодействующих компонентов в коде.
Представление полноценной диаграммы классов нашего примера в SILA Union находится на рисунке 14.

Рисунок 14. Пример диаграммы классов в SILA Union
Диаграмма вариантов использования (Use Case Diagram)
Еще одной наиболее часто используемой диаграммой UML является диаграмма вариантов использования (Use Case Diagram). Она показывает Кто (акторы) и как (сценарии) взаимодействует с системой.
Эта диаграмма отвечает на вопрос: «Что система должна сделать для пользователя?» Она описывает сценарии вроде «Клиент делает заказ» или «Администратор добавляет товар», но без технических деталей. Диаграмма служит мостом между тем, что хочет заказчик, и тем, что будут программировать разработчики. Например, если в Use Case есть пункт «Оплата картой», значит, в системе нужно предусмотреть страницу для ввода реквизитов и подключение к платежному шлюзу.
- Актор (Actor) — пользователь или внешняя система (например, Клиент, Администратор).
- Вариант использования (Use Case) — функция системы (оформить заказ, отменить бронь).
К основным связям относятся Ассоциация (была показана в структурных диаграммах), включает (Include) - один use case включает другой (обязательная часть) и Extend (расширение) - расширение сценария (условная ветка). Пример изображения связей находится на рисунке 15.

Рисунок 15. Пример связей в SILA Union
Давайте представим CRM-систему как сложную организационную структуру, где каждый участник бизнес-процессов выполняет строго определенные функциональные обязанности, обеспечивая слаженную работу всего механизма. В данной модели ключевые роли распределяются между менеджером по продажам, администратором и руководителем.
Менеджер по продажам выступает в роли первичного исполнителя бизнес-процесса, регистрируя нового лида. Затем происходит трансформация потенциальных клиентов в реальных (конверсия). Менеджер управляет сделками через изменение их этапов и организует рабочие процессы посредством постановки задач.
Администратор работает за кулисами, обеспечивая инфраструктурную поддержку. Конфигурация системы управления доступом, установка параметров и политик безопасности, настройка организационной структуры в системе – это действия, которые напоминают тонкую настройку каждого инструмента, кропотливую работу, незаметную для слушателей, но абсолютно необходимую.
Руководитель слушает готовое произведение, анализируя его структуру и качество исполнения. Стратегический контроль – это основная задача, которая включает в себя мониторинг ключевых показателей эффективности, анализ бизнес-метрик через систему отчетности и оценку результативности операционной деятельности.
Взаимосвязи процессов представляют собой жесткие зависимости (include) и условные расширения (extend). Просмотр клиентской карточки требует возможности генерации отчетов – это обязательная функциональная связь. А создание задач может инициировать собой уведомление (данная связь активизируется по определённым условиям). Представленная модель демонстрирует CRM-систему как строго структурированный механизм, в котором каждый участник имеет чётко определённую зону ответственности и взаимодействия подчиняются организационной логике. Такая диаграмма становится не просто техническим документом, а настоящей партитурой бизнес-процессов компании. Она показывает, как разные участники взаимодействуют с системой, какие действия являются основными, а какие — вариативными. При этом остается простой и понятной даже для тех, кто далёк от программирования, но хорошо разбирается в своей предметной области - управлении продажами и клиентскими отношениями. Пример диаграммы показан на рисунке 16.

Рисунок 16. Пример диаграммы в SILA Union
Диаграмма последовательности (Sequence)
Еще одной важной диаграммой является диаграмма последовательности (Sequence), которая представляет собой хронологический порядок обмена сообщениями между объектами (см. рис.17).
В нашем случае разыгрывается сценарий обработки нового лида в CRM-системе - от первого касания до заключения сделки. Он представляет собой детальную визуализацию всего цикла взаимодействия между пользователем и различными компонентами системы при работе с потенциальными клиентами. Это не просто схематичное изображение, а полноценная модель бизнес-процесса, которая позволяет понять, как именно данные проходят путь от момента их первоначального ввода до формирования полноценной сделки.
В начале процесса мы видим, как менеджер по продажам, выступающий в роли инициатора всей цепочки действий, открывает интерфейс системы и заполняет форму создания нового лида. Важно отметить, что на этом этапе происходит не просто механический ввод данных, а формирование первого цифрового образа потенциального клиента в системе. Интерфейс CRM, получив эту информацию, передает ее дальше — в специализированный сервис обработки лидов, который начинает свою сложную аналитическую работу.
Сервис обработки лидов выполняет многоэтапную проверку полученных данных, где каждый этап имеет критическое значение для обеспечения качества информации в системе. Сначала проверяется полнота заполнения обязательных полей, затем — корректность форматов данных. Особое внимание уделяется поиску возможных дубликатов, чтобы избежать создания повторных записей об одном и том же потенциальном клиенте. Этот процесс валидации напоминает работу сложного фильтра, который пропускает только полностью корректные и полезные для бизнеса данные.
После успешной проверки информация о новом лиде поступает в базу данных, где создается соответствующая запись. Здесь система фиксирует не только сами данные о потенциальном клиенте, но и важные метаданные — точное время создания записи, идентификатор пользователя, который внес информацию, и другие служебные параметры. Одновременно с этим запускается процесс уведомлений — специальный сервис формирует и отправляет сообщения заинтересованным сотрудникам компании, информируя их о появлении нового лида.
Особенно интересен этап квалификации лида, когда система вместе с менеджером принимает решение о возможности преобразования потенциального клиента в фактического. Этот процесс напоминает своеобразный "цифровой ритуал инициации", где лид, пройдя все проверки и подтвердив свою перспективность, получает новый статус в системе. При успешной квалификации создается запись о клиенте, а затем автоматически формируется связанная с ним сделка — основной объект, вокруг которого будет строиться дальнейшая работа менеджера.
Все эти сообщения выстроены строго сверху вниз. Чем ниже на диаграмме расположено сообщение, тем позже оно происходит во времени. Это позволяет четко видеть последовательность: сначала проверка, потом сохранение, затем уведомление и только после этого - преобразование.
Особенность такой диаграммы в том, что здесь может участвовать абсолютно любой объект системы - от человека-пользователя до абстрактного сервиса или базы данных. Все они равноправные актеры в этом представлении. Связи между ними — это не статические линии, а динамические сообщения, которые летят в определенные моменты времени и вызывают конкретные действия.
Когда разработчик смотрит на такую диаграмму, он сразу видит: кто за что отвечает, в каком порядке должны вызываться методы, какие компоненты нужно создать. Аналитик же понимает, все ли шаги бизнес-процесса учтены, нет ли логических дыр в сценарии. Это своеобразный мост между технической и бизнес-частями проекта, позволяющий им говорить на одном языке.

Рисунок 17. Пример в SILA Union

Рисунок 18. Наименование актора в SILA Union

Рисунок 19. Выбор связи в SILA Union
В данной диаграмме существует следующие связи:
1) Синхронное сообщение (Synchronous Message) — это вызов, при котором отправитель ждет ответа, прежде чем продолжить работу. Как если бы вы позвонили в службу поддержки и ждали, пока оператор выполнит ваш запрос, прежде чем положить трубку.
2) Ответное сообщение (Reply Message) - возврат результата после синхронного вызова. Не самостоятельное сообщение, а завершение предыдущего запроса.
3) Асинхронное сообщение (Asynchronous Message) применяется, когда отправитель не ждёт ответа и продолжает работу. Как отправка письма — вы не стоите над почтовым ящиком в ожидании ответа.
4) Сообщение с длительностью (Message with Duration) показывает, что между отправкой и получением сообщения проходит значимое время.
5) Рекурсивное сообщение (Self-Message / Recursive Call) используется, когда объект вызывает метод самого себя. Например, когда алгоритм работает рекурсивно или компонент обновляет своё состояние.
Без диаграмм проектирование прикладных систем превращается в неструктурированный процесс, когда каждый видит систему по-своему, и итоговый результат не соответствует планируемому. UML помогает говорить всем участникам процесса на одном языке и иметь возможность спланировать следующие шаги при разработке приложения.
Заключение
UML — это рабочий инструмент, который помогает разобраться в сложных системах, донести идеи до коллег и избежать ошибок на ранних этапах. Каждая диаграмма решает свою задачу, и вместе они дают полную картину того, как система устроена и как она должна работать.
В SILA Union применение UML позволяет не только проектировать процессы, но и стандартизировать разработку, улучшать взаимодействие между командами и ускорять внедрение новых решений. С помощью UML вы сможете адаптировать диаграммы под конкретные задачи (от высокоуровневого проектирования до детализации бизнес-процессов), визуализировать сложные логические связи и процессы и сократить недопонимание на этапах анализа и реализации.
Таким образом, UML остается ключевым элементом в разработке и анализе сложных систем, обеспечивая ясность, гибкость и надежность на всех этапах работы. Его универсальность делает его незаменимым как для технических специалистов, так и для бизнес-аналитиков, что подтверждает его востребованность в современных цифровых решениях, таких как SILA Union.
Хотите узнать, как UML может улучшить управление проектами и ускорить цифровую трансформацию? Познакомьтесь с возможностями SILA Union и начните моделировать бизнес-процессы уже сегодня. Чтобы получить рекомендации по использованию UML в своих проектах на SILA Union – пишите нам на sales@silaunion.ru.
Материал подготовлен А.Ожогиной, бизнес-аналитиком.